Top.Mail.Ru
Заказать консультацию
специалиста 1С
Отправить заявку

ИнфоСофт использует файлы «cookie» с целью персонализации сервисов и повышения удобства пользования веб-сайтом. Вы можете запретить обработку сookies в настройках браузера. Пожалуйста, ознакомьтесь с политикой использования cookies.
Оставаясь на сайте, вы соглашаетесь с политикой использования cookies.

Поступление товара и малоценных материалов

10.10.2025
247
Время прочтения - 15 мин.
Заказать консультацию

Как в 1С:Бухгалтерия предприятия (ред. 3.0) учитывать поступление товара и малоценных материалов и проводить инвентаризацию с помощью штрихкодирования?

Штрихкодирование является важным инструментом автоматизации учета товаров и материалов в программах 1С. Оно ускоряет процессы обработки документов, повышает точность ведения учета и помогает оптимизировать деятельность предприятия.

На данный момент типовые возможности 1С:Бухгалтерия предприятия в части штрихкодирования ограничены. В данной статье мы разберем, как с помощью штрихкодирования в 1С:Бухгалтерия можно учитывать поступление товара и проводить инвентаризацию.

В качестве примера для демонстрации работы с ТСД было использовано программное обеспечение от Клеверенс. В статье рассмотрено, как подключить и настроить данное программное обеспечение. Вы можете использовать ПО от другого вендора.

После создания новой номенклатуры ее необходимо сохранить, после чего на вкладке «Штрихкоды» ввести новый штрихкод (Рис. 1 и 2). Если у товара уже есть штрихкод, его нужно ввести или присвоить новый, если штрихкод отсутствует.

1.png

Рис. 1

 

2.png

Рис. 2

 

Поступление товара от поставщика можно оформить с применением ТСД или добавлять товар по штрихкоду вручную. Для этого нужно нажать кнопку «Добавить по штрихкоду», после чего считать штрихкод с товара терминалом либо начать вводить штрихкод в поле, и программа предложит доступную номенклатуру (Рис. 3)

3.png

Рис. 3


Весь товар, который поступил в организацию от поставщика, мы увидим в оборотно-сальдовой ведомости по соответствующим счетам учета (Рис. 4)

4.png

Рис. 4

 

Чтобы оформить поступление товаров с помощью ТСД, необходимо заполнить табличную часть документа с товарами и провести документ. Затем перейти в обработку «Клеверенс» и «Открыть окно обмена документами» (Рис. 5)

5.png

Рис. 5


В этом окне слева появится документ «Поступление товаров» (Рис. 6). Чтобы документ передать на ТСД, необходимо выделить его и нажать на стрелочку вправо (Рис. 7, 8)

6.png

Рис. 6

7.png

Рис. 7

8.png

Рис. 8

Для проверки того, что документ попал в БД Mobile SMARTS, заходим в конфигурацию этой БД, ищем документы в дереве конфигурации и открываем его (Рис. 9). Как мы видим, документ появился в БД.

9.png

Рис. 9

Далее переходим в эмулятор ТСД, ищем пункт «Приемка» и нажимаем на него (Рис. 10). В открывшемся окне видим документ (Рис. 11). Открываем его.

10.png

Рис. 10

11.png

Рис. 11

В открывшемся окне мы видим товары, которые по факту должен был нам поставить поставщик. Сканируйте ШК товара или вводите его вручную, как только позиция будет просканирована в достаточном количестве, то в колонке факт появится «ОК» (Рис. 12)

12.png

Рис. 12

Как только вы соберете последнюю строчку документа, программа предложит выйти в меню. Соглашаемся (Рис. 13). После этого находим кнопку «Выйти», а затем «Завершить» (Рис. 14)

 

13.png

Рис. 13

14.png

Рис. 14

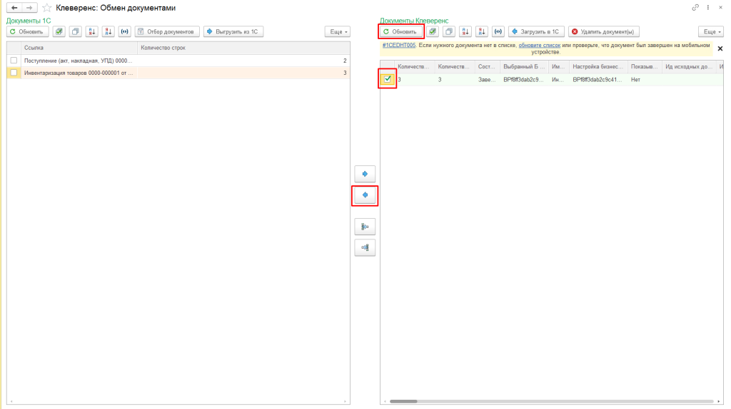
Переходим в 1С в обработку обмена документов Клеверенс. Нажимаем кнопку «Обновить» и видим, что наш документ подсветился зеленым (Рис. 15). Выделяем документ и нажимаем на стрелочку влево (Рис. 16)

15.png

Рис. 15

16.png

Рис. 16

Программа предложит удалить документ с сервера - соглашаемся. Таким образом она удалит документ с ТСД и БД Mobile SMARTS (Рис. 17). Обработка перезаписала табличную часть документа. В нашем случае ничего не изменилось т.к. не было расхождений. В ином другом случае табличная часть бы заполнилась данными с ТСД.

17.png

Рис. 17

Для начала проведения инвентаризации нужно открыть документ «Инвентаризация с ТСД» и провести обмен с приложением ТСД (Рис. 18 и 19)

18.png

Рис. 18

19.png

Рис. 19

На данном этапе можно выгрузить всю имеющуюся номенклатуру или установить отбор и выгрузить только интересующий товар (Рис. 20, 21)

20.png

Рис. 20

21.png

Рис. 21

Далее необходимо заполнить документ инвентаризации учетными данными. По кнопке «Заполнить по остаткам на счете» документ будет заполнен всеми остатками по выбранному счету. По кнопке «Заполнить по остаткам на складе» в документ попадут все товарно-материальные ценности, числящиеся в учете. Также документ можно заполнить только товарами по ответственному лицу или только по конкретному складу. (Рис. 22)

22.png

Рис. 22

После заполнения документа переходим на вкладку обмена документами Клеверенс, там у нас появился новый документ (Рис. 24). Передаем его так же, как и в случае с приемкой товара (Рис. 25)

24.png

Рис. 24

25.png

Рис. 25

Заходим в эмулятор ТСД, ищем пункт «Инвентаризация» (Рис. 26). Открываем наш документ (Рис. 27)

26.png

Рис. 26

27.png

Рис. 27

Далее сканируем ШК продукции. Допустим, что у нас расхождения в номенклатуре «Материал 3» и «Материал 1» (Рис. 28)

28.png

Рис. 28

Переходим в меню (нажимаем кнопку «Esc»), нажимаем на пункт «Выйти» и «Завершить». Соглашаемся с тем, чтобы завершить документ (Рис. 29)

29.png

Рис. 29

Переходим в обработку обмена документами Клевернс и передаем документ в 1С (Рис. 30)

30.png

Рис. 30

Автоматически открывается наш документ, соглашаемся с тем, чтобы удалить данные. И видим наши расхождения (Рис. 31)

31.png

Рис. 31

Кроме материалов и товаров, учитываемых на балансе, аналогичным образом можно учитывать и проводить инвентаризацию малоценного оборудования, выданного сотрудникам и учитываемого на забалансовых счетах бухгалтерского учета.

Для начала при создании карточки малоценных ТМЦ необходимо указать вид номенклатуры «Малоценное оборудование и запасы» (Рис. 32). Расходы по такому виду номенклатуры программа отнесет на счет 26 в бухгалтерском учете в момент приобретения (Рис. 33).

Для передачи ТМЦ сотруднику предназначен документ «Расход материалов». В документе необходимо указать вид операции – «Передача сотруднику», «Склад», а также указать, что по сотруднику нужно учитывать «Расход и остатки» – это необходимо для проведения инвентаризации. (Рис. 34). В налоговом учете расходы будут отражены в момент передачи малоценного ТМЦ ответственному сотруднику (Рис. 35)

32.png

Рис. 32

 

33.png

Рис. 33

34.png

Рис. 34

35.png

Рис. 35

Для проведения инвентаризации по ответственному сотруднику нужно создать документ «Инвентаризация», выбрать ответственное лицо и заполнить учетными данными по кнопке «Заполнить по остаткам на складе» (Рис. 37). На рисунке 38 видно, что документ заполнен только теми ТМЦ, которые учтены на счете МЦ.04 по выбранному сотруднику (Рис. 36).

Все дальнейшие действия по проведению инвентаризации с применением ТСД необходимо выполнить как описано выше.

36.png

Рис. 36


37.png

Рис. 37

Дополнение. Как скачать и установить эмулятор ТСД от Клеверенс для тестирования или работы.

1. Заходим на сайт Клеверенс и скачиваем базовую версию «склад 15»  — скачайте дистрибутивы и полезные материалы на сайте «Клеверенс»

2. Открываем скачанный .exe файл и ждем распаковку, после появляется окно

3. Нажимаем «Далее», соглашаемся с лицензионным соглашением

4. Нажимаем «Далее» и выбираем нужный тип базы данных

42.png


5. Нажимаем «Далее» и выбираем нужную конфигурацию (в нашем случае это Бухгалтерия предприятия)

43.png


6. Нажимаем «Далее» и выбираем вид поставки поставщика.

44.png


7. Нажимаем «Далее» и выбираем нужный вариант работы. Если вы работаете с маркировкой, то выбирайте необходимый вариант ниже из списка

45.png


8. Нажимаем «Далее» и ждем завершения установки. После завершения установки у вас откроется окно с настройкой базы. Ждем окончания настройки и нажимаем «Далее».

9. Откроется окно настройки интернет обмена (он работает только при покупке лицензии Клеверенс). В нашем случае пропускаем этот этап (нажимаем «Пропустить»)

10. После откроется окно автоматической настройки 1с и список баз 1с доступных на устройстве. Выберите нужную базу данных из списка и войдите под пользователем с правами доступа для открытия внешних отчетов и обработок

48.png


11. Ждем пока откроется окно 1С: Предприятия и закончится установка. В процессе установки программа попросит несколько раз согласится с открытием внешней обработки (соглашаемся со всеми).

12. Как только все обработки закончат свою работу в установщике появится окно. Нажимаем «Готово» и ждем когда отвиснет 1С.

13. Соглашаемся с еще одним модальным окном и нажимаем «Перезапустить обработку». Программа закроется, необходимо ее перезапустить.

14. В открывшемся окне видим, что появилось подменю «Клеверенс». Заходим в него и нажимаем «Запустить основную обработку»

52.png


15. Если установка прошла успешно, то спустя минуту появится вот такое окно 

53.png

16. Для работы с использованием ТСД необходимо настроить подключаемое оборудование. Нажимаем на гиперссылку «Подключаемое оборудование». В открывшемся окне нажимаем «Подключить новое» и настраиваем согласно скриншоту. Далее программа попросит перейти к настройкам подключаемого оборудования, там необходимо выбрать БД Mobile SAMRTS

54.png


55.png


56.png


18. Теперь перейдем в окно Mobile SMARTS. В нем мы видим:

1. Список информационных баз Mobile SAMRTS (это отдельные информационные базы)

2. Эмулятор ТСД 

3. Конфигурация БД Mobile SMARTS 

57.png


58.png


59.png


19. Возвращаемся в 1С. Нажимаем «открыть окно обмена справочников и печати»

60.png


20. В нем можем настроить то, что хотим выгрузить в базу Mobile SMARTS и на ТСД соответственно. На первую выгрузку не снимайте галочки и нажмите на «Выгрузить выбранные». Во всплывающем окне нажимаем «Да».

61.png


21. После успешной выгрузки переходим в конфигурацию Mobile SMARTS, в дереве конфигурации находим «номенклатуру» и открываем ее. Видим, что данные успешно выгрузились. Также можете проверить другие данные.

62.png


22. Возвращаемся в эмулятор ТСД. Находим пункт «Просмотр справочников» и нажимаем на него.

63.png

23. Нажимаем на «Товары»

64.png

24. В поле «Сканируйте товар» введите или отсканируйте штрих-код номенклатуры

65.png

Рис. 65

25. Номенклатура нашлась. Данные успешно выгрузились на ТСД

66.png


Теперь терминал сбора данных успешно подключен к 1С и настроен обмен.

В статье рассмотрели, как в 1С:Бухгалтерия предприятия упростить учет товарно-материальных ценностей, в том числе малоценных, и проводить инвентаризацию этих ТМЦ с помощью терминала сбора данных, а также как подключить и настроить ТСД в конфигурации 1С:Бухгалтерия предприятия. Применение ТСД позволяет минимизировать ручной труд и тем самым повышает качество учета и снижает количество ошибок, обеспечивая достоверность и оперативность информации о материальных ценностях предприятия.


Заказать консультацию специалиста 1С
Оставьте заявку и наши эксперты проконсультируют вас по данной статье.
Рассказать друзьям
1С:Бухгалтерия
Вам может быть интересно: